От схем к реальности: этапы внедрения горно-геологической информационной системы
Д.А. Болдина, технический специалист ООО «ГИНТЕЛЛ»
С.А. Тютрин, главный маркшейдер АО «Разрез Тугнуйский»
Н.В. Шелегина, аналитик, Управление архитектуры ООО «Сибкор»
Несмотря на активное внедрение горно-геологических информационных систем (далее – ГГИС) предприятия горнодобывающей отрасли регулярно сталкиваются с проблемой, когда внедрение дорогостоящего программного обеспечения не приносит ожидаемого эффекта: функционал систем используется частично, а качество данных остаётся на прежнем уровне. Наш опыт реализации проектов внедрения показывает, что итоговый результат во многом определяется не только самим программным продуктом, но и качеством анализа бизнес-процессов, в которые он встраивается.
Переход от традиционных методов работы к единой цифровой среде связан с оптимизацией сложных и взаимосвязанных бизнес-процессов, что требует системного подхода к их анализу и последующей трансформации. Возникает ключевой вопрос: как выстроить процесс внедрения ГГИС так, чтобы система действительно повышала качество данных, снижала долю ручного труда и обеспечивала практический эффект для предприятия? Ответ на этот вопрос начинается с анализа текущей деятельности предприятия.
Аудит текущих бизнес-процессов
Первым этапом внедрения ГГИС, как правило, становится аудит существующих бизнес-процессов предприятия. В большинстве горнодобывающих компаний процессы формирования геолого-маркшейдерских данных складывались на протяжении многих лет. В результате они представляют собой сочетание различных программных решений и ручных операций.
Если новая система внедряется без предварительного анализа и описания процессов «as-is» («как есть»), она фактически накладывается на уже существующую структуру работы. Внедрение в таких условиях не упрощает процессы, а лишь консервирует устаревшие практики, не устраняя главные проблемы: низкую достоверность данных и значительный процент ручного труда. Кроме того, есть риск, что функциональные возможности внедряемой системы используются не в полной мере. Например, сохраняются устаревшие подходы к формированию отчетности, поскольку новая система из-за ограниченности функциональных возможностей старой системы повторяет существующие шаблоны данных, вместо того чтобы сформировать только действительно необходимые показатели.
Задача начального этапа заключается не только в описании текущих процессов, но и в понимании их фактической логики: кто формирует данные, как они передаются между подразделениями и какие управленческие решения принимаются на их основе. Для внедрения системы важно не столько то, как выполняется процесс, сколько тот результат, который должен быть получен в итоге.
Выявление слабых мест процессов
После фиксации существующих процессов становится возможным их критический анализ. Именно этот этап позволяет обнаружить значительное количество избыточных действий, которые ранее воспринимались как неизбежная часть производственной работы. Особое внимание уделяется анализу достоверности и непротиворечивости первичных данных, поскольку качество трехмерных моделей напрямую зависит от качества исходной информации.
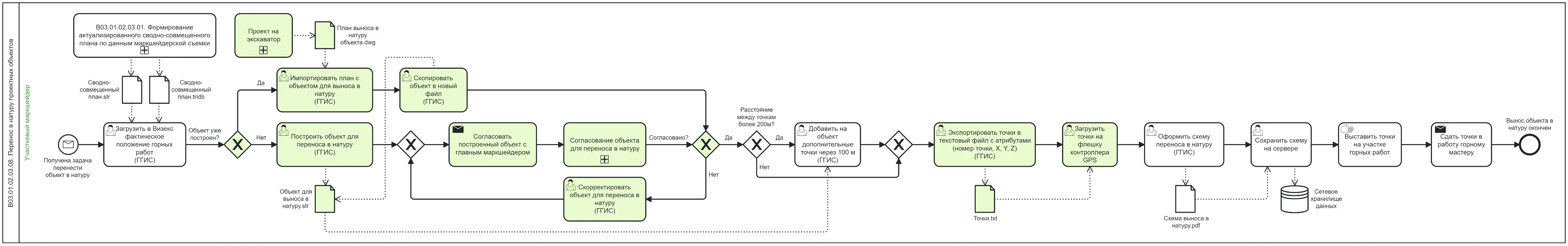
Ниже представлен один из бизнес-процессов «as-is» («как есть») предприятия (рис. 1) – Вынос в натуру. Процесс включает отдельные шаги по подготовке, визуализации, выгрузке точек, их редактированию и последующей загрузке в GPS-контроллер. Работа ведется в нескольких системах, требуется несколько этапов согласования и корректировок, а также участие нескольких исполнителей, что увеличивает длительность процесса и вероятность ошибок при передаче данных. Ключевые слабые места процесса выделены на схеме красным цветом.
Рис. 1. Схема бизнес-процесса «as-is»
Работа по выявлению таких узких мест требует не только знания программных инструментов, но и глубокого понимания производственной логики. Именно поэтому данный этап нередко становится индикатором профессионального уровня команды внедрения, ведь важно не просто «оцифровать» существующую схему, но и оптимизировать её.
В бизнес-процессе «to-be» («как будет») (рис. 2) вынос объекта в натуру выполняется одним исполнителем в рамках одной системы, что упрощает подготовку и корректировку данных и сокращает количество промежуточных файлов. Реализована прямая передача данных на GPS-контроллер, что снижает вероятность ошибок. Централизация согласования позволяет сократить количество итераций и ускорить выполнение процесса. Изменения и улучшения по сравнению с текущим состоянием бизнес-процесса отражены на схеме зеленым цветом.
Рис. 2. Схема бизнес-процесса «to-be»
Использование нотации BPMN для описания процессов
Нотация BPMN (Business Process Model and Notation) хорошо справляется с задачей описания и анализа бизнес-процессов на этапе проектирования. Этот подход широко используется в управлении бизнес-процессами и отлично подходит для проектов внедрения цифровых систем.
Одним из ключевых преимуществ BPMN является наглядность, что позволяет отразить логику процессов, точки принятия решений, зоны ответственности и потоки данных. С помощью схем можно легко представить сложные процессы, в которых участвуют специалисты разных профилей.
Кроме того, нотация обладает достаточно высокой степенью формализации. Каждый элемент схемы имеет четкое значение – действие, событие, поток данных или точку принятия решения. Это снижает риск неоднозначного понимания процессов при обсуждении их между специалистами разных областей.
BPMN также удобно использовать при проектировании будущей цифровой среды. На основе схем становится проще определить, какие операции должны выполняться автоматически в ГГИС, где требуется участие пользователя и какие данные являются ключевыми для дальнейших работ.
Инструкции для пользователей
Несмотря на важность процессных моделей конечные пользователи редко работают с ними напрямую. Для специалистов на производственных площадках – геологов, маркшейдеров и горных инженеров – гораздо более важны понятные инструкции, описывающие конкретные действия в системе.
Поэтому следующим этапом после разработки схем «to-be» становится подготовка пользовательских инструкций. Они создаются на основе BPMN-моделей, но представляются в более прикладной форме. Как правило, такие документы включают: последовательность действий в системе, используемые шаблоны, требования к вводимым данным и ожидаемый результат выполнения процесса.
Такой подход позволяет более эффективно выполнить переход пользователей в новую систему, поскольку они не сталкиваются с абстрактными схемами и сложными моделями процессов, а получают понятный пошаговый алгоритм работы, связанный с их повседневными задачами. Практика показывает, что именно простота и ясность инструкций во многом определяют скорость адаптации персонала к новой системе.
Интеграция с существующим программным обеспечением
В реальных условиях внедрение ГГИС редко происходит в полностью новой цифровой среде. Как правило, на предприятии уже используются различные программные решения. Поэтому важной частью проекта становится интеграция новой системы с существующей ИТ-инфраструктурой. На практике возможны два основных сценария.
В первом случае, если вендор готов участвовать в интеграции, появляется возможность более глубокой синхронизации данных и оптимизации процессов. В некоторых случаях такие проекты приводят к появлению новых интерфейсов обмена данными или дополнительных функциональных модулей.
Во втором случае используемые программные продукты не предусматривают гибких механизмов взаимодействия, либо их разработчик не заинтересован в доработках. В таких ситуациях задача проекта состоит в аккуратном включении новой системы в существующую структуру – через обмен файлами, промежуточные базы данных или специализированные интеграционные сервисы.
Важно соблюдать основной принцип: новая система должна помогать решать производственные задачи на предприятии, а не усложнять их.
Переход к единой системе
Одной из ключевых целей внедрения ГГИС является сокращение количества программных инструментов, между которыми специалистам приходится постоянно переключаться. Работа в единой системе позволяет снизить риск ошибок, ускорить обработку информации и повысить прозрачность данных.
Автоматизация процессов также способствует улучшению качества исходной информации. Данные фиксируются непосредственно в момент их появления, проходят единые процедуры контроля и становятся доступными другим участникам производственного процесса.
Особое значение в этом контексте имеет переход к трёхмерному моделированию. Использование 3D-моделей позволяет объединить разрозненные источники информации в едином пространстве, повысить точность интерпретации геологических структур и более эффективно планировать горные работы.
В результате повышается не только удобство работы специалистов, но и обоснованность принимаемых производственных решений.
Выводы
Наша практика показывает, что успешный результат внедрения ГГИС формируется не только за счёт знания программных инструментов, но и глубокого понимания производственных процессов предприятия с правильной последовательностью взаимосвязанных этапов. Именно комплексный подход позволяет нам избежать формального внедрения системы и обеспечить её реальное использование в производственных процессах предприятия. В этом случае ГГИС становится не дополнительным инструментом, а основой для формирования данных и принятия обоснованных управленческих решений.
Проведение аудита позволяет понять реальную структуру работы предприятия. Анализ процессов выявляет избыточные операции и проблемы качества данных. Использование нотации BPMN помогает формализовать и спроектировать будущие процессы. Подготовка понятных инструкций обеспечивает адаптацию пользователей, а интеграция с существующими системами сохраняет устойчивость ИТ-среды предприятия.
Важно также отметить, что подобный подход обладает высокой масштабируемостью. Отработанные методики внедрения ГГИС могут применяться и на других предприятиях отрасли, адаптируясь к их специфике, но сохраняя общую логику проекта.
Поэтому при реализации подобных проектов большое значение имеет не только выбор программного обеспечения, но и системная работа с процессами – от схем к реальной практике производства.










